코드 리뷰 서비스
🪄 프로젝트 소개
로컬 저장소의 커밋 기록과 diff 정보를 수집해, AI 기반 코드 리뷰를 제공하는 서비스예요.
단순히 리뷰를 자동화하는 것을 넘어, 팀의 개발 철학과 코드 컨벤션을 리뷰 지침으로 관리해 사람 리뷰 이전에 코드 품질을 사전 점검할 수 있도록 설계했어요.
해당 프로젝트는 로컬 환경에서 실행할 수 있도록 패키징했어요. 클라우드 환경에 올려두고 사용하는 서비스가 아니라, 개발자가 코드 커밋 후 PR 또는 MR을 올리기 전에 로컬 Git 이력을 기준으로 먼저 점검하는 용도로 만들었어요. 또한 사용자가 편하게 실행할 수 있도록 fe + be + db 구성을 docker compose로 묶어, 필요한 애플리케이션을 한 번에 실행할 수 있게 구성했어요.
로컬 Git 이력을 수집한 핵심 이유는, 개발자가 PR을 올리기 전에 팀 컨벤션 누락이나 기본적인 실수를 먼저 발견하고 수정하도록 돕기 위함이에요.
즉, 사전 리뷰 단계에서 컨벤션과 기초 품질 이슈를 최대한 정리해 두고 실제 PR 리뷰에서는 설계, 로직, 아키텍처 같은 본질적인 논의에 집중할 수 있도록 하는 데 목적이 있어요.
시스템은 크게 두 부분으로 나뉘어요.
git_module이 로컬 레포지토리에서 커밋, 메타데이터, 파일별 diff를 수집해 서버로 전달해요.- Review Web App은
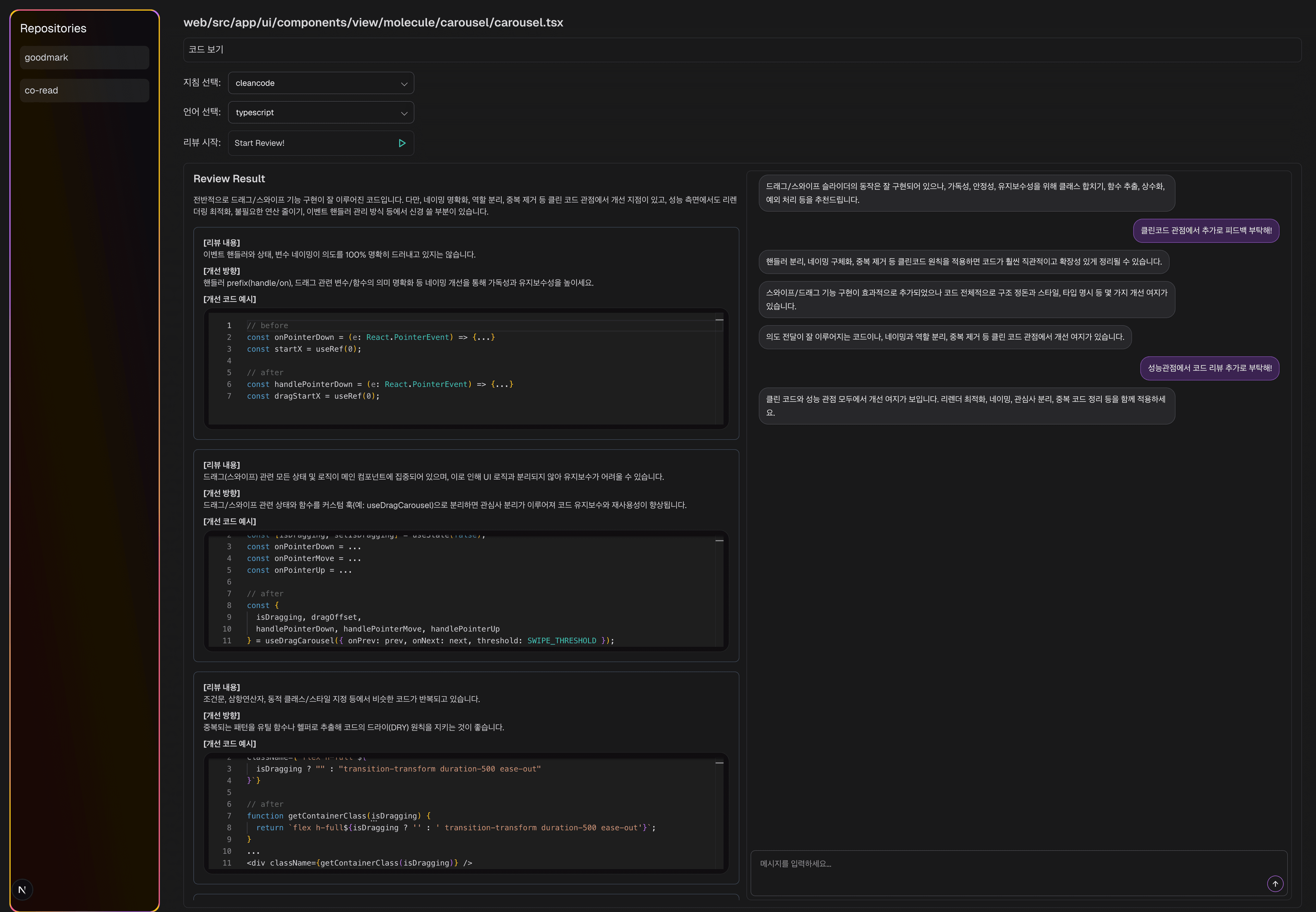
Repository -> Branch -> Commit -> File계층으로 커밋 데이터를 탐색하고, 파일 단위 diff를 기준으로 LLM 코드 리뷰를 생성하고 저장해요.
또한 단발성 리뷰 생성에 그치지 않고, 사용자가 직접 리뷰 지침을 생성하고 관리할 수 있게 했어요. 생성된 리뷰 결과를 바탕으로 LLM과 대화하며 내용을 보완하거나 확장할 수 있도록도 구성했어요.
다만 구현 시점에는 이미 매우 뛰어난 Agent와 Agentic AI 도구가 시장에 빠르게 등장하고 있었기 때문에, 해당 프로젝트는 실제 서비스로 이어지지 않고 폐기되었어요. 그럼에도 불구하고 코드 리뷰 자동화의 구조와 활용 방식을 직접 설계해본 의미 있는 개인 사이드 프로젝트였어요.
GitHub: https://github.com/yoounyoungheon/review
🛠️ 기술 스택
| 구분 | 기술 |
|---|---|
| Backend | Nest JS, PostgreSQL |
| Frontend | typescript, Next JS, prisma |
| Infra | Docker, Docker-Compose, PostgreSQL |
✨ 주요 기능
CLI에서 로컬 커밋, 메타데이터, 파일별diff정보를 수집하고 서버로 전송해요.Repository -> Branch -> Commit -> File계층으로 커밋 이력을 탐색할 수 있어요.- 파일별
diff코드를 조회할 수 있어요. - 저장된 리뷰 지침을 바탕으로 파일 단위 AI 코드 리뷰를 생성하고 결과를 저장해요.
- 지침을 생성, 수정, 삭제하며 다양한 리뷰 관점을 관리할 수 있어요.
- LLM과 대화하며 리뷰 결과를 보완하고 확장할 수 있어요.


